This website requires JavaScript.
Explore
Help
Sign In
Sok3t
/
descheduler
Watch
1
Star
0
Fork
0
You've already forked descheduler
mirror of
https://github.com/kubernetes-sigs/descheduler.git
synced
2026-01-28 14:41:10 +01:00
Code
Packages
Releases
Activity
Files
dbfcd19713cfc8389d05f0271854c45762893f39
descheduler
/
docs
/
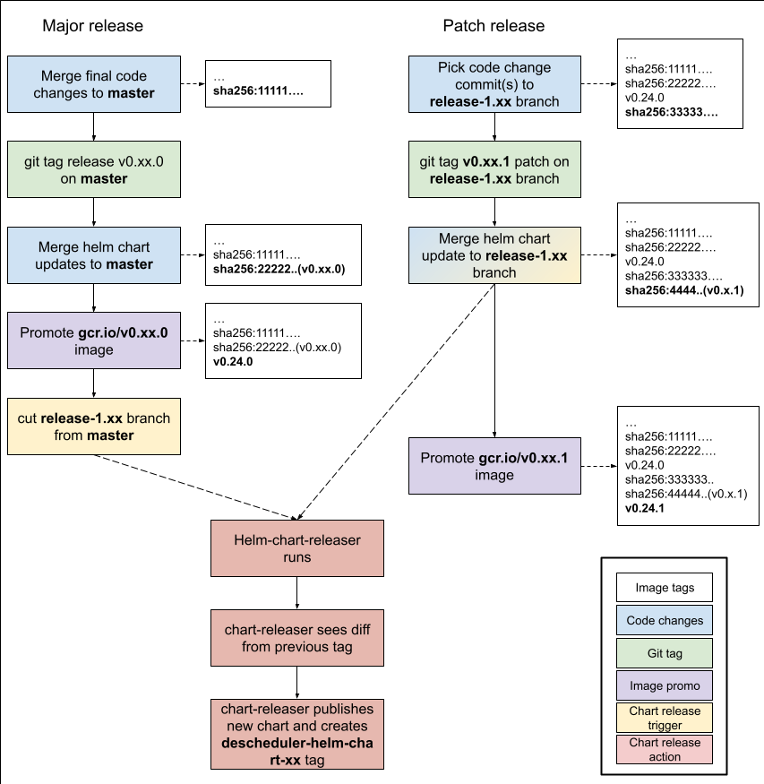
release-process.png
Mike Dame
725ca47bda
Update release guide docs
2022-05-25 15:36:58 +00:00
121 KiB
853x875px
Raw
History
View Git Blame
Copy Permalink